HexVerce Logo

HexVerce

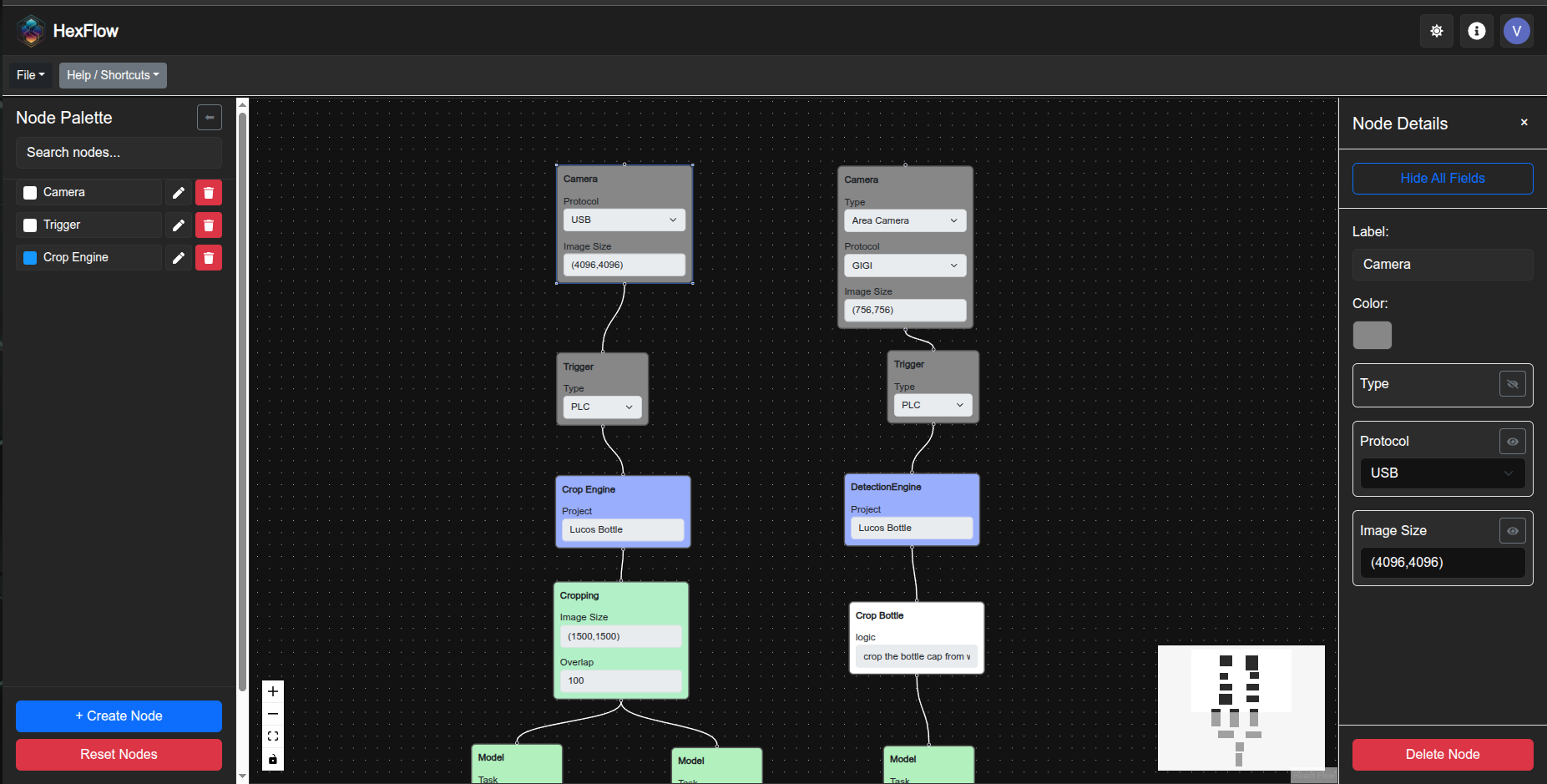
HexFlow

A visual, node-based pipeline builder built using ReactFlow.
Design workflows, connect logic, create custom nodes, and visually plan project pipelines.

HexFlow preview 1 HexFlow preview 2 HexFlow preview 3

Features

🧩 Node-Based Editor

Create workflows visually using draggable nodes and edges.

🔗 Connect Everything

Link nodes to form pipelines and visualize complete workflows.

⚒️ Custom Nodes

Create your own node types for custom logic.

🎨 ReactFlow Powered

Smooth, modern UI with top performance.

🎯 Project Planning

Design pipelines for AI, automation, backend, or workflow planning.

🔁 Modify Anytime

Edit, reposition and redesign workflows instantly.

📤 Export / Save

Export JSON pipelines or save your workflow.

Built for Creators

HexFlow is built for developers, automation engineers, and planners. Create workflows visually instead of manually writing configuration files. Customize nodes, link logic, and design complete system pipelines effortlessly.

Support

I build developer tools to help the community. If HexFlow helped you, supporting the project keeps it alive and growing.

Buy Me a Coffee Buy Me a Coffee