Explore my suite of modern developer tools ā crafted with precision, speed, and real-world engineering.
Iām Het Vaghani ā an AI/ML Developer building modern tools for automation, dataset annotation, workflow systems, and real-time inference pipelines.
Languages, frameworks and tools I use daily.
AI System Architect ā Weboccult Technology
AI/ML Engineer ā Weboccult Technology
Jr. AI/ML Engineer ā Weboccult Technology
AI/ML Intern ā Weboccult Technology
Computer Engineering
Jetson, GPU pipelines, threading systems, ultra-fast vision inference.
Large datasets, auto-save, versioning, polygons, bbox tools.
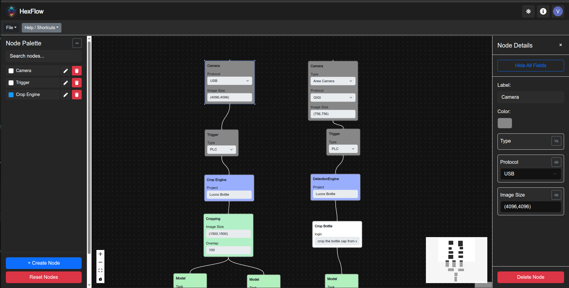
Node-based flow editors with execution graph logic.
Dataset managers, converters, utilities, and automation scripts.
vaghanihet2001@gmail.com
github.com/vaghanihet2001
linkedin.com/in/ai-ml-developer